Toolbar
Una toolbar o barra de herramientas es un objeto de interfaz gráfica que contiene botones que al ser presionados activan ciertas funciones de una aplicación.
Cada botón de la toolbar disparará un objeto (acción o menú declarado en el proyecto en curso o en los proyectos heredados o un menú en stock.
Para crear un objeto de este tipo seleccionar la opción nuevo objeto/toolbar del menú objetos de Velneo vDevelop o a través de la galería de objetos.
Propiedades
Identificador
Etiqueta alfanumérica que identifica al objeto. Este identificador será el que se usa para referenciarlo en los inspectores y en las propiedades de otros objetos.
Nombre
Etiqueta alfanumérica que servirá como descriptor del objeto. Es el texto que se presentará al usuario final de la aplicación para referenciar al objeto. Podemos definir una etiqueta por cada idioma presente en el proyecto.
Estilos
Podemos definir los estilos siguientes.
Privado
Limita el acceso del usuario final al objeto desde puntos donde no se haya programado el acceso al mismo.
Personalizable
Si activamos este estilo, el objeto podrá ser reemplazado por otro del mismo tipo en tiempo de ejecución mediante un objeto reemplazo.
Comentarios
Esta propiedad nos permite documentar el uso de la toolbar.
Estilo
Podemos definir la forma en la que se visualizará cada botón de la toolbar. Los valores posibles son:
Icono y texto debajo
El botón contendrá un icono y un texto debajo.
Icono y texto al lado
El botón contendrá un icono y un texto a la derecha.
Icono
El botón contendrá solamente un icono.
Texto
El menú de contexto del árbol será un objeto menú contenido en el proyecto.
Tanto el icono como el texto serán extraídos del objeto a disparar en cada botón de la toolbar.
Comentarios
Esta propiedad nos permite documentar el uso de la toolbar.
Tamaño del icono
En el caso de que hayamos seleccionado un valor que requiera icono en la propiedad anterior, especificaremos en ésta cuál será el tamaño de los iconos de la toolbar. Los valores posibles son:
Pequeño
El icono tendrá un tamaño de 16×16 píxels.
Mediano
El icono tendrá un tamaño de 32×32 píxels.
Grande
El icono tendrá un tamaño de 64×64 píxels.
En el marco principal del proyecto no pueden coexistir toolbars con iconos de distintos tamaños.
La funcionalidad es que el tamaño de todos los iconos de todas las toolbars del marco lo marca la última toolbar declarada en él y todas, por tanto, las pintará con el tamaño de icono que ésta tenga configurado.
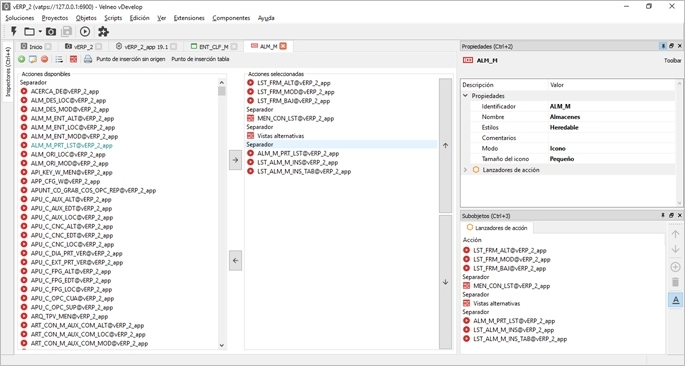
Lanzadores de acción
Son las acciones, menús y/o menús en stock que serán disparados desde la toolbar. Para establecerlos seleccionaremos el objeto toolbar creado en el panel del proyecto o en el panel de objetos dentro del explorador de proyectos y pulsaremos la tecla Intro, o bien, haremos doble clic sobre él con el botón izquierdo del ratón. Una vez hecho esto, el editor de toolbars se abrirá en el panel central.

En la parte superior del mismo se muestra una previsualización de la toolbar y en la parte inferior se muestran dos paneles. En el izquierdo se muestra la lista de acciones disponibles y en el derecho la lista de acciones que seleccionemos.
Para añadir una acción a una toolbar hacer doble clic sobre ella en el panel de acciones disponibles o seleccionarla y pulsar el botón Añadir
. Esta será añadida al final de la lista de acciones del panel de acciones seleccionadas y el botón será añadido a la previsualización de la toolbar.
Para quitar una acción de una toolbar seleccionarla en el panel de acciones seleccionadas y pulsar el botón Quitar
.
Para cambiar el orden de una acción de una toolbar seleccionarla en el panel de acciones seleccionadas y pulsar el botón Subir
o el botón Bajar
para subirla o bajarla una posición respectivamente.
En el panel de acciones disponibles, además de aparecer las acciones y menús declarados en el proyecto en curso o en los proyectos heredados, siempre aparecerán las siguientes menús en stock:
Separador
Inserta un separador entre acciones seleccionadas del menú.
Barra de herramientas
Permite incluir un menú que desplegará una lista con todas las toolbars del proyecto para que el usuario pueda ocultarlas o mostrarlas.
Cestas
Contiene acciones que permiten interactuar con cestas.
Estilos
Contiene acciones que permiten cambiar el estilo visual de la aplicación.
Ficha
Específica para menús de contexto de objetos de lista. Contiene acciones que permite añadir, editar o borrar fichas.
Idioma
Contiene acciones que permiten configurar el idioma de la aplicación. Los idiomas disponibles serán los que tenga definido el proyecto de aplicación ejecutado.
Lista
Específica para menús de contexto de objetos de lista. Contiene acciones que permite interactuar con la lista (filtrar, ordenar, etc.).
Lista extendida
Específica para menús de contexto de objetos de lista. Contiene las mismas acciones que el menú en stock anterior, e incluye cuatro acciones más:
Modificar campo
Permite cambiar el valor de un campo en todos los registros de la lista.
Modificar campo si
Permite cambiar el valor de un campo en todos los registros de la lista que cumplan una condición.
Exportar a XML
Exporta el contenido de la rejilla en un fichero en disco con formato XML.
Copiar
Permite llevar al portapapeles toda la información que se encuentre seleccionada en la lista. Esta opción le da al usuario final un método sencillo y ágil de exportar y compartir la información de una aplicación Velneo en hojas de cálculo o editores de texto.
Navegante
Específica para menús de contexto de objetos de lista. Contiene acciones que permiten navegar por la información, haciendo uso para ello de los enlaces a maestro y a plurales.
Personalizar
Contiene los menús en stock de estilos visuales y de idiomas. Los estilos disponibles dependerán del sistema operativo en el que estemos ejecutando la aplicación.
Ventana
Contiene acciones que permiten configurar el modo en el que se presentan las ventanas.
Ver
Contiene el menú en stock personalizar y una acción para ejecutar a pantalla completa.
Vistas alternativas
Este menú en stock es para uso exclusivo del objeto alternador de lista. Contiene acciones que permiten interactuar con los objetos que contiene.
Los menús en stock solamente están traducidos al Inglés y al Español. Para que éstos estén disponibles en otro idioma, será necesario disponer de un archivo externo, con extensión qm, con los recursos traducidos en ese idioma. Consultar con Velneo su disponibilidad.
¿Te fue útil?