Soluciones
En esta pestaña tendremos acceso a las soluciones declaradas en Velneo vServer y los proyectos de datos y de objetos declaradas en las mismos.

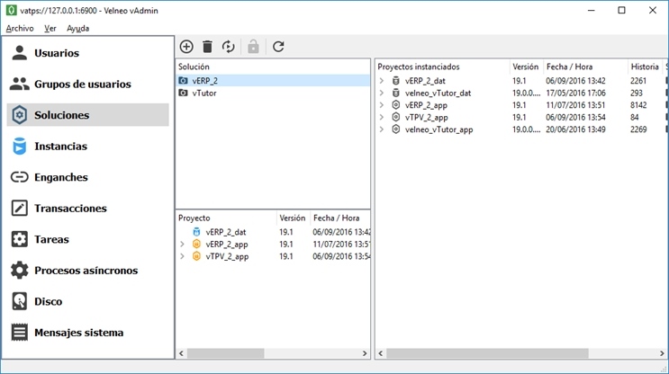
El contenido de esta pestaña es meramente informativo. Consta de tres paneles:
En el panel superior izquierdo se muestra la lista de soluciones declaradas en Velneo vServer. Si seleccionamos una solución, en el panel inferior se mostrarán todos los proyectos en ella declarados.
Una solución se corresponde con una carpeta física en el servidor, donde almacenar proyectos de datos y de objetos creados con Velneo vDevelop.
Para crear una solución ejecutaremos la opción Nuevo del menú Soluciones. Esto hará que se presente el cuadro de diálogo para su configuración.
Propiedades
Nombre
Nombre que queramos dar a la solución.
Local
Activaremos esta opción si queremos que la solución sea local para el Velneo vDevelop instalado en el propio servidor.
Compartido
El concepto de solución compartida, es una característica de las soluciones, que permite que un proyecto pueda heredar múltiples proyectos ubicados en soluciones conocidas y con la característica de compartidas. Debemos tener en cuenta que nuestro editor Velneo vDevelop sólo nos permitirá trabajar a la vez con una solución, pero cuando desde un proyecto decidamos heredar otros proyectos en la lista de proyectos heredables se nos presentarán tanto los de la solución cargada como los de las soluciones compartidas.
Servidor
En este control se muestra en qué Velneo vServer estamos declarando la solución, es decir, al que estamos conectados en ese momento.
Para conectarse a una solución debemos tener acceso a la misma, esto es que el usuario con el que nos validemos desde Velneo vDevelop a Velneo vServer, debe estar asociado a un grupo de usuarios con acceso a la solución concreta. Es decir, la asignación de permisos de acceso a las soluciones se declara a nivel de grupo de usuarios.
Instalar soluciones
Mediante la opción Instalar solución del menú Archivo de Velneo vAdmin podremos instalar una solución generada con Velneo vInstall Builder. Al ejecutar esta opción se iniciará el asistente de la instalación.
Si la solución que instalemos contiene algún proyecto de datos, durante la instalación se solicitará que indiquemos en qué carpeta compartida y/o subcarpeta dentro de la misma queremos que los datos sean almacenados.
En el último paso el sistema pedirá que seleccionemos qué grupo de usuarios podrán ejecutar la nueva instancia que se genere:

El proceso de instalación funciona de la manera siguiente:
La instalación se procesa en local; es decir, se descomprime y se lee en local.
La solución y los proyectos serán enviados como buffer al Velneo vServer con el que estemos conectados.
Los datos se descomprimen en local en un fichero temporal y se envían por SDV (Servicio de Disco de Velneo) a Velneo vServer.
En el servidor de destino se creará la solución con los proyectos correspondientes y se generará automáticamente las instancias de los mismos.
En el caso de instalar una nueva versión de una solución ya instalada, una vez hecha la instalación tendremos que reiniciar la solución.
Borrado de soluciones
Para borrar una solución la seleccionaremos en el panel de soluciones de Velneo vAdmin y pulsaremos el botón  . Al hacerlo el sistema nos pedirá confirmación.
. Al hacerlo el sistema nos pedirá confirmación.
Si aceptamos, nos advertirá de que al borrar la solución serán borrados también los proyectos de la misma.
Si aceptamos, se procederá al borrado de la solución y de los proyectos contenidos en la misma.
Esta operación no puede ser deshecha; debido a ello recomendamos hacer una copia de seguridad previa de todas las soluciones para que no eliminemos un proyecto que necesitemos por error. En cualquier caso únicamente se borran los proyectos que contiene la solución en curso. Si heredamos proyectos que se encuentran en otras soluciones éstos no serán borrados.
Si alguno de los proyectos de la solución está siendo editado por un programador, nos mostrará un error y solicitará que previamente finalicemos la edición del mismo.
Si alguno de los proyectos de la solución está instanciado, la solución no será eliminada. El sistema no presentará ninguna ventana advirtiéndolo, pero comprobaremos que la solución permanece en la lista de soluciones de Velneo vAdmin, pero si accedemos al panel de mensajes de Velneo vAdmin veremos que se muestra uno similar al siguiente: Dev:Conectar -> ErrorHayCajasConInstancias.
Reinicio de soluciones
Es posible reiniciar todos los proyectos instanciados de una solución, para ello nos posicionaremos sobre la solución y pulsaremos el botón  de la barra de herramientas o seleccionar la opción Reiniciar solución del menú de contexto que aparece cuando pulsamos el botón derecho del ratón sobre ella.
 de la barra de herramientas o seleccionar la opción Reiniciar solución del menú de contexto que aparece cuando pulsamos el botón derecho del ratón sobre ella.
Esta acción solamente reiniciará todas las instancias realizadas de los proyectos de la solución pero no de proyectos pertenecientes a soluciones heredadas.
Reinicio diferido de soluciones
Cuando hemos instalado cambios en una solución y en el servidor hay usuarios conectados a instancias de esa solución, el sistema no nos permitirá reiniciar sus instancias.
Esta opción lo que nos permite es indicar cuando se deben reiniciar todas las instancias de la solución independientemente de si tienen o no enganches. Si los tiene, los expulsará. Si hay transacciones en curso, las deshará.
Para reiniciar una solución en modo diferido, la seleccionaremos en la lista de soluciones de Velneo vAdmin y pulsaremos el botón  de la barra de herramientas o del menú de contexto que se abre al pulsar el botón derecho del ratón sobre la instancia.
 de la barra de herramientas o del menú de contexto que se abre al pulsar el botón derecho del ratón sobre la instancia.
Esta opción muestra el formulario de alta de una tarea programada de reinicio de solución configurada inicialmente para ser ejecutada una sola vez, hoy y para dentro de una hora. Podremos modificar cualquier parámetro de la nueva tarea para adaptarlo a nuestras preferencias.
Última actualización
¿Te fue útil?
